2020-09-04 11:42
最近Shopee新上线了一个商店游戏
这个功能在前台,可以让顾客玩游戏,然后获得优惠券,本质上的目的是,提高顾客参与度,并使得顾客可以产生更多的消费,大家也知道Shopee母公司Sea游戏起家的,所以电商跟游戏的结合,还是轻车熟路的。
首先第一步,创建商店游戏

第二步,输入游戏名称,设置游戏时间,选择游戏模板

第三步,游戏机会
一天最多可以设置4个时间段玩游戏(4次),另外分享给朋友,可以获得一次免费的玩游戏机会,如果你下订单,最低金额>=99,也可以额外再获得一次玩游戏的机会。一天最多6次
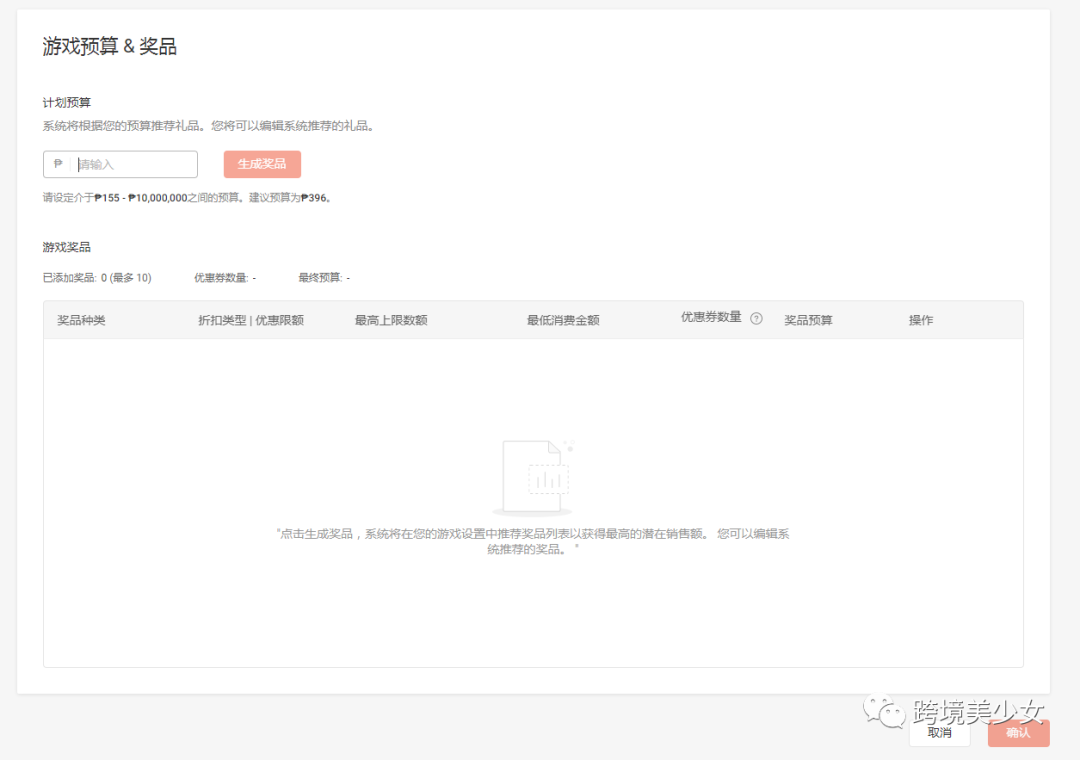
第四步,游戏预算 & 奖品
预算₱155 - ₱10,000,000,填入预算金额,可自动生成一系列的优惠券,大家可以尝试一下
Shopee把游戏跟电商结合是非常好的玩法,国内这块玩得溜的是拼多多,拼多多也是做游戏起家,多多果园可是风靡国内中老年人圈的现象级游戏。这个功能,目前只在菲律宾后台有看到,感兴趣的同学赶紧设置起来吧。
距离9.9仅剩5天左右了,装修,优惠券,多件多折,包邮等没设置的赶紧设置起来啦,没备货的也赶紧备货起来,另外这几天做好老客户召回的工作,一定要准备好,坐等9.9大促爆单。
第四天作战图
(来源:跨境美少女)