Facebook粉丝主页是跨境电商卖家通过Facebook营销的重要阵地,运营好Facebook主页不仅可以带来流量转化,还可以积累忠实粉丝、增强品牌曝光。那卖家在利用Facebook主页营销推广时,需要注意哪些细节?什么样的操作才能获取更多的精准流量?
雨果网特邀Facebook大中华区资深中小企业经理王露来跟大家讲讲,如何经营Facebook粉丝专页!完整视频请点击这里>>
如何创建Facebook粉丝主页?
Facebook Page(粉丝主页)是Facebook社交营销第一步,要想做好Facebook品牌营销,首先需要创立一个Facebook Page(粉丝主页)。具体创建步骤如下:
①注册一个Facebook个人账号
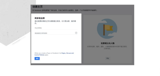
②在个人账号主页右侧的下拉菜单里,点击创建主页
③点击选择主页类型:商家或品牌
④为公司主页命名,添加主页类别描述
⑤Facebook粉丝主页初步创建完成
创建完成后,可以发现一个完整的Facebook粉丝主页拥有主页头像、版头、主页名称、功能页签、发布内容等内容。
主页头像:一般是公司logo或者其他任何可以代表公司品牌的图像。
版头:既可以使用静态图片也上传视频。建议商家上传一些介绍公司或者公司产品的视频。
主页名称:“粉丝名称+@”,其中“@”的内容是商家专属的UL链接的一个缩写,尽量使用便于用户找到商家的缩写。需要注意的是,“@”的内容可通过点击简介进行修改。
功能页签:一般是商家希望消费者看到的内容,包括公司简介、视频、帖子、店铺、照片、优惠等,可自定义创建。
发布内容:Facebook提供了非常多样的发布形式,包括分享照片和视频、发布广告、开始直播视频、创建优惠、发布日志等,商家可根据需求选择适合自己的发布形式。
回复时间和粉丝数量:透过这一块的信息,商家可以知道自己目前有多少粉丝、追踪者,商家可以利用这些信息对用户/粉丝进行追踪。
行动号召按钮(CPA):通过行动号召按钮,商家可以引导用户完成自己的指定动作,如进入店铺逛逛等。
如何经营粉丝主页?
当创建了粉丝主页后,又该如何经营粉丝主页呢?粉丝主页里的这些实用小功能不容忽视。
1.开通多人管理功能,不同角色有不同权限

为粉丝主页设置多个管理员身份,不仅可以避免账号被封时粉丝主页也无法运营的尴尬,同时还可以对主页管理进行分工。
在粉丝专页的设置中,商家可以点击“主页用户身份”指定新的主页身份,如管理员、编辑、版主、广告主管、分析员、直播人员等,不同的主页身份对应着不同的管理权限。
2.添加免费功能,构建活跃受众群
1)行动号召按钮(CPA)
CTA即行动号召按钮,商家可根据需求选择按钮类型。如上图所示,adidas的官方主页里设置了Shop Now和Send Message两个行动号召按钮。当消费者来到粉丝主页,对产品感兴趣时,就可以通过Shop Now按钮到网站或者购买平台完成购买动作。另外,如果消费者有更多的问题想要询问商家,也可以通过Send Message按钮快速找到入口和渠道与客服人员进行及时有效的沟通。
如图所示,一般是通过“Add a button”添加行动按钮,点击“Add a button”后可选择行动号召按钮类型。
如果商家不确定自己的行动按钮是否都添加成功,可通过“更多”点击“访客视图”,将管理员模式切换成访客模式,检查行动按钮添加情况。
2)利用消息设定,与用户保持及时沟通
在主页的设置中,可以进行自动回复设置,当管理员不在线时,也能与客户进行沟通。在设置页面内的消息标签栏下,点击“消息回复助手”,自定义自动回复内容。例如,当消费者第一次与商家打招呼时,商家可以通过消息回复助手自定义设置回复,如“感谢联系我们,我们会尽快回复你”等第一时间与客户联系。
3)善用收件箱标签,有效管理客户对话
当用户和粉丝的咨询量特别大时,商家可利用关键词为收件箱里的对话添加标签。例如,对于高优先级的消息,商家可以添加“重要”标签,然后搜索所有添加了这一标签的消息。该功能仅对主页管理员可见。
4)利用帖子与受众建立联系
当商家有了一个粉丝主页以后,需要去发布一些内容与受众建立联系,这时就可以发布一些与公司的产品、品牌优势相关的帖子。发布时,商家可根据需求选择立即发布、排期定时发布或倒设发布,合理安排发布时间。
同时商家还要学会分享主页中的优质的贴文,贴文的内容最好是与产品相关的有趣图片、视频等。这样不仅能为主页带来关注,还能提升网站的转化。
5)免费音频,免去版权困扰
在Facebook的发布工具里有一个“音频素材”,商家也不可忽略。“音频素材”里有非常多没有版权且免费的音频,包括原生音乐、音乐特效等,如果商家希望找到一些无版权问题的音频、音乐来辅助视频编辑,就可以利用音频素材里的内容。
6)多元板块:自定义展示重要信息
如图所示,点击设置,编辑主页,功能选项,添加选项卡,可以点击创建各个板块的内容。其中,商家可重点创建“店铺板块”,该板块主要是为了简化消费者在线购物的流程,让消费者在Facebook上对品牌有一个及时的了解的同时可以随时随地自由购物。
如图,在点击添加创建功能之后,在板块栏里就会有一个店铺选项,选择之后就可以为店铺添加商品、为商品命名。特别要强调的是,如果刚好该商品有打折活动,可以把打折商品功能打开,对产品做一个简单的优惠曝光。
如何利用Facebook主页获取更多流量?
Facebook Page(粉丝主页)不仅是开通广告账户的基础,更是建立公司品牌、维护客户的重要渠道。商家要怎么运营Facebook主页才能吸引用户获取更多流量?
1.善用多种创意形式,吸引用户关注
在运营形式上,Facebook粉丝主页多种多样的营销方式为产品提供了多种曝光可能。Facebook粉丝主页的发帖形式通常以照片、视频、幻灯片、轮播和Canvas全屏广告为主,商家可以根据自身产品和行业特点来选择这些发帖方式。
以视频发布为例,当商家希望对某一产品得到有效曝光时,可以拍摄一个视频,介绍产品的功能、功效以及使用方法等。视频不需要很长,但一定要展示产品的核心功能。
而在内容运营方面,关键在于抓住产品和行业痛点和客户心理。从公司、产品、行业、用户等不同角度宣传产品。另外还要分析产品行业趋势,从而抓住话题,围绕话题展开营销,吸引潜在客户实现转化。
2.善用成效分析,利用数据做针对推广

卖家可以通过Facebook粉丝主页成效分析功能,观察Facebook粉丝主页的运行效果。在成效分析中,商家需重点关注以下几个重要指标:粉丝数、帖文覆盖人数、互动次数、用户在线时间、按钮操作、视频观看时长等。透过关注这些信息,商家可以实时的观察营销活动的表现情况,并及时进行调整,从而将主页效果优化到最佳状态。
当Facebook粉丝主页所触及的用户数量达到一定的数量时,商家还可以借助用户成效分析功能,从性别、年龄、语言、国家等方面对用户进行分析,然后有针对性的发布用户喜欢的内容。
(整理/雨果网 苏晓倩)