注册账号——提交资料——缴纳保证金
入驻步骤

注意事项:
A:选择中国大陆所在地,使用有效的中国手机号进行身份验证。
B:密码至少需要8位,至少包含1个字母、 1个数字和1个符号。
C:注册店铺后需要做公司信息和法人实名验证,请准备好企业支付宝或者法人身份证+营业执照
D:每个手机号仅可注册验证一次,如果已有使用,请切换其他手机号
图片来源:lazada
图片来源:Lazada
审核时效一般为2-3个工作日,审核结果由邮件通知卖家,请注意查收!
店铺基础信息--补充地址信息
图片来源:Lazada
法人实名验证(企业支付宝快速验证通道)
图片来源:Lazada
法人实名验证(无企业支付宝法人实名验证通道)
图片来源:Lazada
法人实名验证-如何选择主营类目
登 录 网 址 https: / / www. lazada. sg/,查看各级类目,查询店铺售卖的产品归属于哪个一级类目
选出对应的类目群
图片来源:Lazada
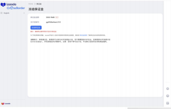
缴纳保证金
保证金人民币3000
完成前面2个步骤之后,点击缴纳保证金, 进行保证金缴纳
(注意:必须使用注册账号时验证用的支付宝进行缴纳!!!)
图片来源:Lazada
如何确认我已经提交审核
图片来源:Lazada
1. 账号退出重新登录,如果进入系统首页则已提交审核 ,如上
2. 如果登录之后依然是任务界面,则点击上传营业执照(第二步),无需修改任何内容,点击页面下面的submit即可
审核通过,注册使用邮箱收到六封邮件,注册六国成功
图片来源:Lazada
另外在新年开启之际,Lazada跨境2023实力商家计划全新亮相,首期实力商家计划将继续加码权益,助力更多潜力商家和品牌享受平台多重补贴与支持,实现成长突破,为2023年Lazada生日大促的爆发蓄力!
图片来源:Lazada
文章来源公众号:跨境junjun
(来源:跨境俊俊)
以上内容属作者个人观点,不代表雨果跨境立场!本文经原作者授权转载,转载需经原作者授权同意。