已收藏,可在 我的资料库 中查看
关注作者
您可能还需要
独立站
DTC出海启航盛典
立即报名
加入社群
独立站近期活动
选品
织里童装产业带探厂
立即报名
活动咨询
近期产业带活动
查看更多>>

黑五不出单,老板骂人怎么办?

今年黑五大家相互理解相互安慰,体现了打工人相互搀扶的互助精神。

黑五不出单,老板骂人怎么办?

往年的黑五,大家都在聊隔壁老王出了几千几万单。那真是:走路带风云卷起,羡慕唏嘘吹牛B一朝踏入跨境门,不羡仙女不羡神!

  今年黑五大家相互理解相互安慰,体现了打工人相互搀扶的互助精神。

    昨天一大早卖家订单皆为0,被老板劈头盖脑了一顿,幸好亚马逊发了通知云服务器坏了。免得被打!

    今天是黑五促销第一天,订单是平静如水,口袋是一贫如洗,纷纷怀疑是不是亚马逊系统还没有修理好,程序猿放假了还是隔离了。 

黑五不出单,老板骂人怎么办?

于是群里有个迷之提问:黑五不出单,老板骂人了怎么办?以下是参考答案

A:程序猿放假了

B:客户网络坏了没法下单

C:感恩节喝醉了,忘记登录密码

D:美国人真没钱了,穷得可怜的很啊

今年黑五欧洲的订单反馈不错,欧洲人的购买力比较强,在第三波疫情影响,大家都避免出门,网络购物比例增加。而美国人购物习惯在黑五当天,购物高峰期应该在周五当天10:00以后。

这次黑五活动和会员日的效果有明显的区别。

问题一:会员专享折扣为什么没有Deal标志

    这次会员专享折扣做了一个调整,只有注册会员才可以在页面看到Deal标志。而参加deal活动的产品所有用户都可以看到活动标志,且有更多流量扶持。这是亚马逊对参加Deal产品的一个补偿,会员日的时候大家反馈专享折扣和Deal标志一样,花了高额Deal报名费反而没捞到好处。姐夫说:不花钱就做活动的习惯不好。于是,没付钱会员折扣展示方式有所区别了。

黑五不出单,老板骂人怎么办?

             (未登录会员专享折扣展示效果)

黑五不出单,老板骂人怎么办?

                (登录会员专享折扣展示效果)

TIPS

    会员专享折扣随时可以调整,如果出单效果不理想,比如长时间是0,担心被老板打,可以对参考平台同类产品最低价格,把折扣幅度提升,达到理想出单值,需要平衡销量和利润关系的时候再把折扣幅度降低。

问题二:活动当天被低价跟卖,折扣失效,怎么快速一小时赶走?

    卖家囤了很多库存,本来想趁着黑五活动,大卖一波,哪知道遇到跟卖狗,找了几个服务商,都说排单要2-4天,等排上单,黑五过去,黄花菜都要凉了。所幸品牌有备案,下面就分享一下怎么用品牌备案投诉链接半小时搞定顽固跟卖的流程。

01

首先点击品牌备案链接,点击举报违规行为按钮

黑五不出单,老板骂人怎么办?

02

输入要投诉的Asin,就可以看到所有跟卖店铺,最新的投诉页面亚马逊会提示该投诉界面包括你自己的店铺,默认不可以选择,所以不会出现之前投诉跟卖把自己投诉下架的情况。勾选要移除店铺名称。

黑五不出单,老板骂人怎么办?

03

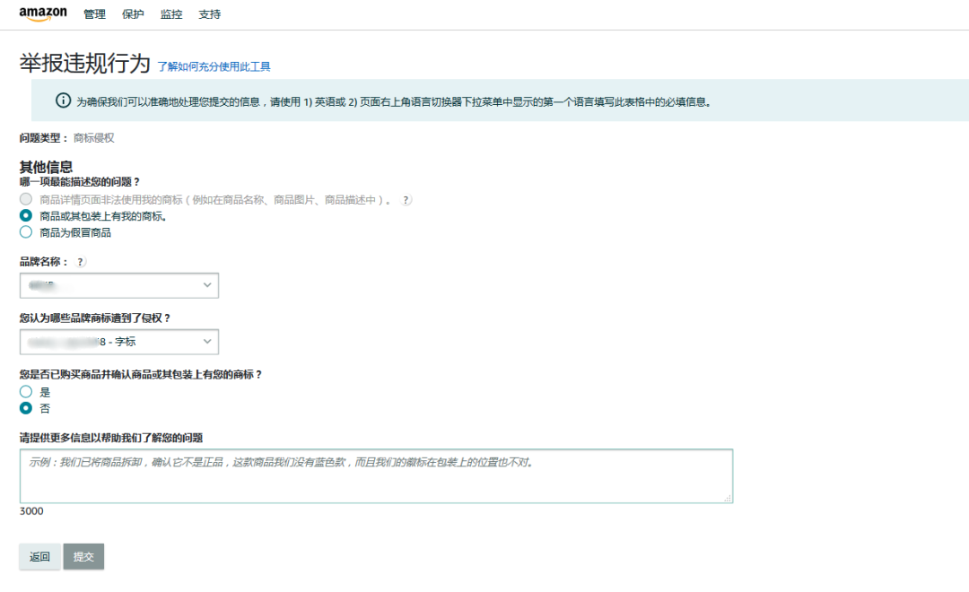
选择侵权类型,这里选择品牌侵权

黑五不出单,老板骂人怎么办?

04

    可以不用购买跟卖产品,因为周期太长另外一个保证投诉被快速受理的要点是投诉内容描述。这里要用英文描述,要说明卖家侵犯了你的品牌,你的设计是唯一的,卖家不可能发送符合链接描述的产品,可能只是接受订单,但是不能真实发货,有欺诈行为,这样的行为会损害亚马逊的平台信誉。这样亚马逊很快会受理,最快会在半小时就删除跟卖。

黑五不出单,老板骂人怎么办?

23:30提交投诉,0点就 收到下架跟卖的邮件,成功处理。

黑五不出单,老板骂人怎么办?

删除跟卖以后,Prime专享折扣马上生效了。

接下来该卖家问了第一个问题:黑五不出单,老板骂人了怎么办?

问题三  DOTD活动出单太猛,库存不够怎么办

    卖家报的黑五Deal被通知选上作为DOTD来跑,享受和大牌一样的展示位置,流量优于普通Deal。但是这是黑屋开跑2周前才通知,紧急备货已经来不及。(即使不跑DOTD,黑五也要备足货呀)。欧洲站黑五第一天一开跑,平时50单的产品直接去掉了2000多单,相当于一个月的库存没了,更要命的是还只有1块钱的利润。剩下的库存不怎么够十二月卖,利润也不足以支撑梦想。肯定是要取消活动,但是DOTD有个特点,泼出去的水收不回,活动期间不能修改价格,也不能发邮件取消活动,除非库存跑空,否则deal不会结束。这个问题大家可以在留言区留下你们的建议。

01.  黑五活动结束倒计时,年轻的打工人耗子尾汁!

02. 对了,有没有运营和产品经理想来一起做项目的可以一起喝杯奶茶。

03. 黑五结束后,安排一起爬个山,有人有兴趣么?

(来源:跨境智汇

以上内容属作者个人观点,不代表雨果网立场!如有侵权,请联系我们。

(来源:跨境智汇)

分享到:

--
评论
最新 热门 资讯 资料 专题 服务 果园 标签 百科 搜索

收藏

--

--

分享
跨境智汇
分享不易,关注获取更多干货