
大家好,
前几天给大家介绍了如何对接第三方数据分析工具,比如常用的AppsFlyer。
🔗 《Google | 应用广告系列入门篇-账户及转化设置》
今天这篇文章,来和大家聊下Google自有的数据平台设置。
Google自有的数据平台主要包括Google Analytics和Firebase。考虑到篇幅有限,今天就主要为大家介绍下Firebase,Google Analytics就留到下次啦。
PS.来不及看的朋友,可以直接拉到文末看总结哦。
什么是Firebase?
Firebase简介:
Firebase:一款集成式应用开发者平台,适用于APP(Android&IOS)和网页。2014年,Firebase被Google收购,目前已经可以Google Analytics(GA)应用报告功能配合使用了。
Firebase SDK:可以帮助我们自动收集基本的应用数据,不用再编写任何其他代码哈。
主要功能包括:
如何在Firebase中创建新项目?
打开Firebase官网后,点击“开始”立即免费试用Firebase。
Firebase官网:
如果还没有项目,则点击“+ 添加项目”。
首先我们需要输入项目的名称,我这边举例输入“Test1128”。
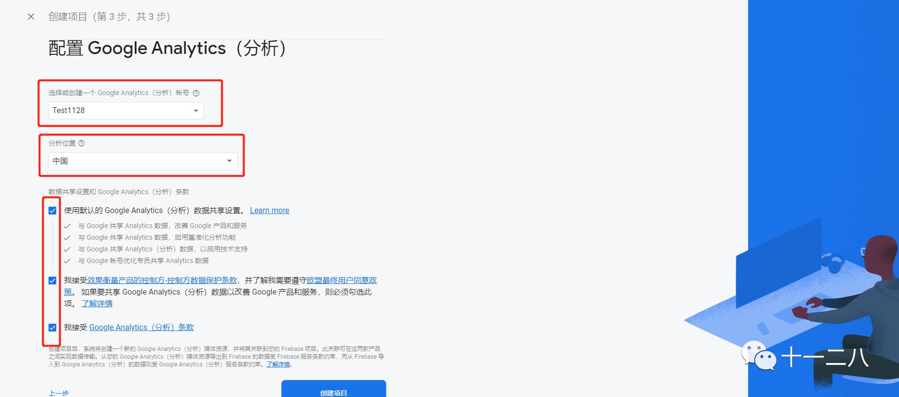
接下来,为Firebase项目设置Google Analytics(分析),点击“继续”。
配置Google Analytics(分析),“分析位置”不会影响后面的数据,下方选项一般都默认勾选。
新项目创建完成,点击“继续”。
如何将Firebase添加到应用中?
配置完成后,进入Firebase页面,根据APP或Web选择对应的按钮。这边我以Android APP为例,点击Android图标按钮。
接下来,我们需要将Firebase添加到Android应用中,包含以下几步:
通过跟踪代码管理器(Tag Manager)设置代码 Google 跟踪代码管理器是一个跟踪代码管理系统 (TMS),可以帮助我们快速轻松地更新网站或移动应用上的跟踪代码及相关代码段(统称为“代码”)。将一小段跟踪代码管理器代码添加到项目后,我们可以通过网页界面安全轻松地部署Google Analytics(分析)和衡量代码配置。
Step1:创建Google Tag Manager帐号
进入Google Tag Manager,点击“Add a New Account”,依次输入“账号名称”和“国家”。
Step2:配置Google Tag Manager容器
输入“容器名称”,根据产品类型选择Web/Android/IOS/AMP其中一个,这边我还是以Android为例,选择“Android”选项。
勾选同意服务条款后,右上角点击“Yes”。
Step3:将Google Tag Manager添加到项目中(Android/iOS)
进入“版本”页面,点击“操作”下方的“下载”按钮。
Step4:在Google Tag Manager中创建您的 Google Analytics(分析)代码
点击“New Tag”,新建代码。
选择“代码类型”,这边以选择“Universal Analytics”为例。
输入“跟踪类型”,选择以“屏幕浏览量”为例。
设置“Google Analytics”,输入“跟踪ID”,跟踪ID以“UA”开头,这边我随便打了一个哈。
点击保存,就设置完成啦。
如何用Firebase跟踪应用转化?
设置自定义事件:
进入Firebase后,点击左侧栏的“Events”按钮,对于需要跟踪应用转化的事件,打开右侧对应“Mark as conversion”选项即可。
如何关联谷歌广告账户和Firebase?
Step1:在Firebase账户关联Google广告账户
点击左侧栏的“Project Overview”按钮,选择“Intergration”,找到“Google Ads”,点击“Manage”按钮进入。
点击“Link Account”,选中账户后,就会出现在下方。
Step2:在Google广告账户中关联Firebase账户
这边的操作和之前关联第三方应用分析工具一致,点击账户上方的“工具与设置”,选择“已关联的账号”。
找到“Google Analytics(分析)“应用+网站”和Firebase”,点击“详细信息”。
导入应用内转化事件
转化设置和之前的操作一致,选择“工具与设置”下方的“转化”按钮。
点击左上角的蓝色“+”按钮
选择“应用”,之前我们在这里选择的是“”第三方应用分析工具”,现在选择“Google Analytics(分析)‘应用+网站’和Firebase”,点击“继续”,这样我们就完成了基础的配置哈。
<写在最后>
Firebase设置&关联步骤如下:
1.在Firebase中创建新项目;
2.将Firebase添加到应用/Web中;
3.通过跟踪代码管理器(Tag Manager)设置代码;
4.用 Firebase 跟踪应用转化(在Firebase开启Mark按钮);
5.关联谷歌广告账户和Firebase(需要双方都关联);
6.导入应用内转化事件;
(来源:十一二八) 以上内容属作者个人观点,不代表雨果网立场!如有侵权,请联系我们。